With the following slides and interactive material you will be able to take part in the journey to discover Spatial Data Infrastructures (SDI) its components and benefits through the observation of multiple examples and exercises.
You can navigate through the course by pressing the navigation arrows at the bottom of each slide or using your arrow keys on your keyboard. You can move horizontally (← →) for viewing each theme and vertically (↑↓) to view extra recommended information
Standards are… 
Documented agreements containing technical specifications or other precise criteria to be used consistently as rules, guidelines, or definitions of characteristics, to ensure that materials, products, processes and services are fit for their purpose(ISO, 2019)
… usually in the form of documents
They are implementation neutral
E.g. Adapter for the electricity net should work for any device
E.g. Any software should be able to use or implement standards
The interesting thing about Standards is that there are so many to chose from …
Standardization:
Basic ICT standards and other cross-discipline standards
Generic geospatial standards
Domain related geospatial standards
W3C, OASIS, IETF, IEEE,ISO/IEC JTC1, OMG, etc.
ISO/TC 211,
OGC,
but also others …
Many, like IHO, DGIWG, WMO, ICAO, but also OGC and ISO/TC 211
38 Participating Members, 31 Observing Members
|  Not-for-profit, international voluntary consensus standards organization; leading development of geospatial standards  |    | 
| 
 | 
HTML
HTTP
PNG
SOAP/XMLP
SVG
URI/URL
XHTML
XLink
XML
XML Query
XML Schema
XPath
XPointer
XSL and XSLT
CSS
DOM
Define requirements
Create, discuss, approve, publish (after many iterations)
Adaption by the user community
Implementation in products and processes
Monitor the impact
Adaption is only a decision; implementation is the real uptake
Edges between the process steps are fuzzy, e.g. OGC testbeds, pilots: implement to support the development
The process is continuous:
new standards built on top of existing
standards are revised
standards become obselete
ISO
https://www.iso.org/home.html
The online browsing platform allows to previous some parts of the standard.
					https://www.iso.org/obp/ui
OGC
https://www.opengeospatial.org/
Under menu standards. Not only standards, also supporting documents etc.
Some concepts (valid for all ISO standards):
Requirements:
Recommendation
Permission
Scope of the ISO 19100 series(from ISO 19101):
The focus of this family of standards is to:
Defines the scope of work in ISO/TC211 and resulting 19000 series of standards
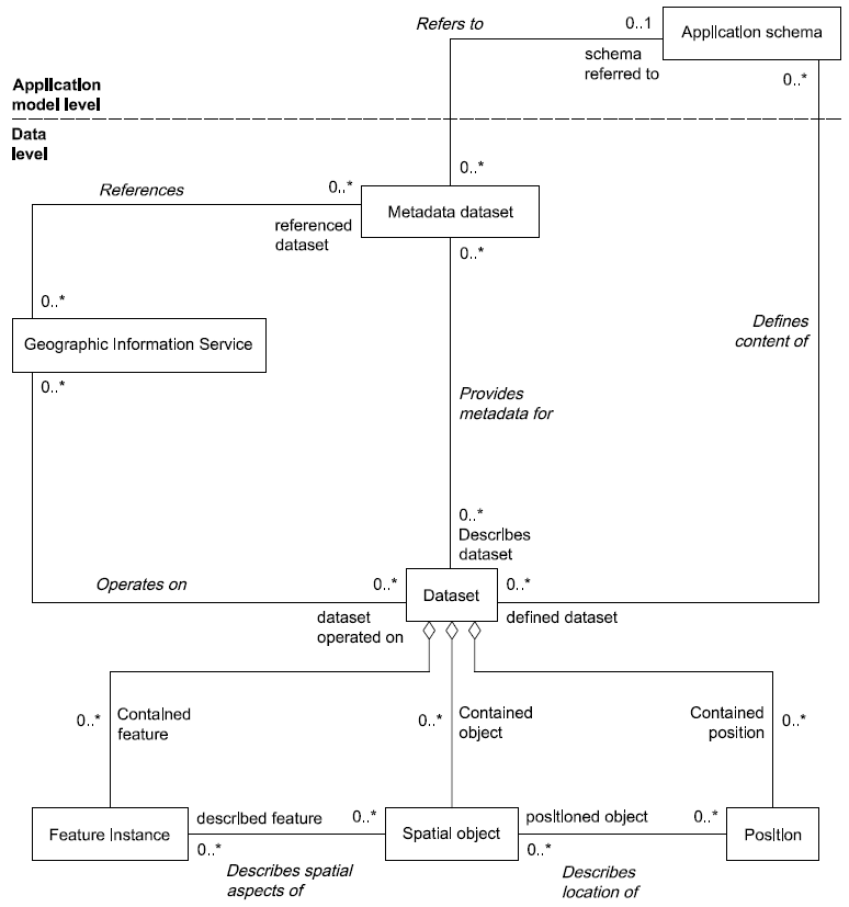
 The reference model identifies all components involved and defines how they fit together
How are the different items connect
Application schema
Dataset
Feature
Spatial object
Position
Metadata
Services
ISO 19101 also gives conceptual model for Reference system, spatial object type etc.
ISO 19103: UML will be used as conceptual schema language
Also tells how, with which contraints etc.
Example:
Conformance
What are the conditions you have to meet to comply with this standard
Testing
How can that conformance be tested
Abstract test suite (ATS):
Set of related abstract test cases specifying all the requirements to be satisfied for conformance
ATS is implemented in an Executable test suite (ETS)
Every standard of the 19105 series has a conformance defined, and it contains in annex een abstract test suite for that standard.
Validation by testing
 The standard itself defines a profile as:
Profile
Set of one or more base standards or subsets of base standards, and, where applicable, the identification of chosen clauses, classes, options and parameters of those base standards, that are necessary for accomplishing a particular function
Note:
A profile is derived from base standards so that by definition, conformance to a profile is conformance to the base standards from which it is derived.
By profiling standards are adapted to a specific application
2 types of profiles:
Makes the standards “flexible”, adaptable to a requirement
 Recognize the items from the metadata infrastructure standards   in any other ISO 19100 standard. 
 What is the scope, which other standards are normatively referenced, see how UML is used, what are the different tests in the abstract test suite
Data should be standardized according to an agreed data model (schema)
Series of interconnected standards:
ISO 19101 – Reference model
ISO/TS 19103 - Conceptual schema language
ISO 19107 – Spatial schema
ISO 19108 – Temporal schema
ISO 19109 – Rules for application schema
ISO 19110 - Feature cataloguing methodology
ISO 19117 - Portrayal
ISO 19118 – Encoding
ISO 19157 - Quality
DATA SPECIFICATION
II
Synonym to data product specification
Detailed description of a data set or data set series together with additional information that will enable it to be created, supplied to and used by another party
[ISO 19131]
Example product specs:
ISO 19152: 2012 - LADM
ISO 19160-1/6: 2009 - Addressing
Relevant:
ISO 19107
ISO 19108
ISO 19109
Application schema
Defines the model
Data harmonization
Getting your data in the reference (standard) model
Data transformations might be necessary (ETL)
OGC
36 core implementation standards
21 abstract specifications
ISO/TC 211
51 international standards and technical specifications
CEN/TC 287
adopted more than 40 ISO standards
(Figures 2015)
But also additional OGC standards
Service-oriented architecture (SOA)
Remote procedure calls (RPC)
A Client sends a request message to a known remote server to execute a specified procedure with supplied parameters
The remote server sends a response to the client
OGC:
CSW - Catalogues
WMS, WMTS - Maps
WFS, WCS - Download
WPS – Processing
SOS, SPS - Sensors
ISO 19119 sets the metadata elements for services
Relevant standards:
ISO 19115: 2003
ISO 19139: 2007 (encoding)
ISO 19115-1: 2014 (fundamentals)
ISO 19115-2: 2019 (extension)
ISO 19115-3: 2016 (XML)
Metadata elements:
Some are mandatory
Multiplicity
Some use code lists
Note 1:
Metadata standard is enforced by a tool:
Separate editor or within a GIS
Note 2:
Other metadata standards exist:
Dublin Core
DCAT, DCAT-AP and GeoDCAT-AP
ISO
https://www.iso.org/home.html
The online browing platform allows to previous some parts of the standard.
https://www.iso.org/obp/ui
OGC
https://www.opengeospatial.org/
under menu standards. Not only standards, also supporting documents etc.
W3C (not geospatial, but XML etc)
https://www.w3.org/standards/Standards guide by ISO/TC 211
https://trac.osgeo.org/geonetwork/raw-attachment/ticket/189/ISO%20TC%20211%20-%20Standards%20Guide.pdfISO online browsing platform
https://www.iso.org/obp/uiISO document on how to write standards (can be useful when reading them)
https://www.iso.org/files/live/sites/isoorg/files/archive/pdf/en/how-to-write-standards.pdfOGC Guide to the role of Geospatial standards
https://www.opengeospatial.org/unggim